View绘制过程
整个View树的绘图流程是在ViewRootImpl类的performTraversals()方法(这个方法巨长)开始的,该函数做的执行过程主要是根据之前设置的状态,判断是否重新计算视图大小(measure)、是否重新放置视图的位置(layout)、以及是否重绘 (draw)。

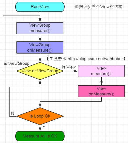
Measure

通过上面可以看出measure过程主要就是从顶层父View向子View递归调用view.measure方法(measure中又回调onMeasure方法)的过程。具体measure核心主要有如下几点:
-
MeasureSpec(View的内部类)测量规格为int型,值由高2位规格模式specMode和低30位具体尺寸specSize组成。其中specMode只有三种值:MeasureSpec.EXACTLY//确定模式,父View希望子View的大小是确定的,由specSize决定;MeasureSpec.AT_MOST//最多模式,父View希望子View的大小最多是specSize指定的值;MeasureSpec.UNSPECIFIED//未指定模式,父View完全依据子View的设计值来决定;
-
View的 measure 方法是
final的,不允许重载,View子类只能重载onMeasure来完成自己的测量逻辑。 -
最顶层DecorView测量时的MeasureSpec是由ViewRootImpl中getRootMeasureSpec方法确定的,LayoutParams宽高参数均为MATCH_PARENT,specMode是EXACTLY,specSize为物理屏幕大小。
-
ViewGroup类提供了
measureChild,measureChild和measureChildWithMargins方法,简化了父子View的尺寸计算。 -
只要是ViewGroup的子类就必须要求LayoutParams继承子MarginLayoutParams,否则无法使用layout_margin参数。
-
View的布局大小由父View和子View共同决定。
-
使用View的
getMeasuredWidth()和getMeasuredHeight()方法来获取View测量的宽高,必须保证这两个方法在onMeasure流程之后被调用才能返回有效值。
Layout

layout方法接收四个参数,这四个参数分别代表相对Parent的左、上、右、下坐标。而且还可以看见左上都为0,右下分别为上面刚刚测量的width和height。
整个layout过程比较容易理解,从上面分析可以看出layout也是从顶层父View向子View的递归调用view.layout方法的过程,即父View根据上一步measure子View所得到的布局大小和布局参数,将子View放在合适的位置上。具体layout核心主要有以下几点:
-
View.layout方法可被重载,ViewGroup.layout为final的不可重载,ViewGroup.onLayout为abstract的,子类必须重载实现自己的位置逻辑。 -
measure操作完成后得到的是对每个View经测量过的
measuredWidth和measuredHeight,layout操作完成之后得到的是对每个View进行位置分配后的mLeft、mTop、mRight、mBottom,这些值都是相对于父View来说的。 -
凡是layout_XXX的布局属性基本都针对的是包含子View的ViewGroup的,当对一个没有父容器的View设置相关layout_XXX属性是没有任何意义的。
-
使用View的getWidth()和getHeight()方法来获取View测量的宽高,必须保证这两个方法在onLayout流程之后被调用才能返回有效值。
Draw

ViewRootImpl中的代码会创建一个Canvas对象,然后调用View的draw()方法来执行具体的绘制工作。
可以看见,绘制过程就是把View对象绘制到屏幕上,整个draw过程需要注意如下细节:
-
如果该View是一个
ViewGroup,则需要递归绘制其所包含的所有子View。 -
View默认不会绘制任何内容,真正的绘制都需要自己在子类中实现。
-
View的绘制是借助
onDraw方法传入的Canvas类来进行的。 -
区分View动画和ViewGroup布局动画,前者指的是View自身的动画,可以通过
setAnimation添加,后者是专门针对ViewGroup显示内部子视图时设置的动画,可以在xml布局文件中对ViewGroup设置layoutAnimation属性。 -
在获取画布剪切区(每个
View的draw中传入的Canvas)时会自动处理掉padding,子View获取Canvas不用关注这些逻辑,只用关心如何绘制即可。 -
默认情况下子
View的ViewGroup.drawChild绘制顺序和子View被添加的顺序一致,但是你也可以重载ViewGroup.getChildDrawingOrder()方法提供不同顺序。